Table of Contents
APEX Getting Started
This document is intended to provide a quick overview some of the preliminary steps of using APEX, such as creating your preliminary APEX folder structure, logging into APEX, registering your workstation, and resetting your password. A high-level description of the APEX user interface (UI) is also outlined below.
APEX Folder Structures
Before attempting to login to APEX for the first time, you will need to identify the name of a '{base}' folder that APEX can use for the subfolders that are used by APEX. For new organizations, the '{base}' folder name is typically provided to CeRTNA as part of the initial CeRTNA setup process for a new submitter, agent, or county.
If the '{base}' folder that is configured for your organization does not exist, you will not be able to login to APEX.
The following table describes the folder structures that are used by APEX.
CeRTNA uses a pair of 'shared' folders for exchanging XML files between the APEX application and the Agent or County. In the CeRTNA environment, each submitter, agent, and county is configured with a 'base' shared folder that serves as the 'root' for a set of subfolders that are used by the APEX application. The 'base' folder can be a local drive, a network drive, or a UNC path.
The following folder/subfolder structures are used by APEX:
| Folder/Path | Description |
|---|---|
| {base}\ | Used by the APEX Sender (Note 1) |
| {base}\RETRIEVED\ | Used by the APEX Retriever (Note 2) |
| {base}\PROCESSED\ | For files that have been sent. (Note 3) |
| {base}\DRAFTS\ | Used by APEX for Direct-Entry draft transactions. |
| {base}\INVALID\ | Folder for XML files that cannot be sent. (Note 5) |
| {base}\APEX_WORK\ | Used by APEX Sender for lock files. (Note 6) |
| {base}\APEX_WORK\RETRIEVED\ | Used by APEX Retriever for lock files. (Note 7) |
| {base}\APEX_WORK\PROCESSED\ | Used by APEX Sender for lock files. (Note 8) |
| {base}\APEX_WORK\INVALID\ | Used by APEX Sender for lock files. (Note 9) |
| {base}\APEX_WORK\TEMP\ | Used by APEX for converting Base64 strings to TIFF images. (Note 10) |
The following table contains more descriptive notes for each of the folders referenced in the previous table:
| Note | Comments |
|---|---|
| 1 | The APEX Sender looks in this folder for XML files that have been placed here by Agent or County interface programs or by the APEX Direct-Entry UI. |
| 2 | The APEX Retriever process places XML files in this folder thereby 'handing off' the file to an Agent or County interface program. |
| 3 | After the APEX Sender process finishes sending an XML file to the server, it moves the file to this subfolder. |
| 4 | The APEX Direct-Entry UI provide a way for submitters/agents to assemble transactions before sending them to the County Recorder. As Draft transactions are being assembled, their information is temporarily stored in the local DRAFTS subfolder. After the Draft transaction is selected to be Sent, the DRAFTS transaction is removed. |
| 5 | Part of the 'sending' process is to perform a variety of validation checks. If the sending validation check returns validation errors, the XML file is moved to this subfolder and an alert message is logged in the APEX Log Panel. |
| 6 | APEX processes use a locking mechanism to assign a Sender thread to a specific XML file. This folder holds the lock files created by the APEX Sender processes. (This folder is intended to be used exclusively by APEX.) |
| 7 | APEX processes use a locking mechanism to assign a Retriever thread to a specific ERDS or G2G transaction. This folder holds the lock files for the APEX Retriever processes. (This folder is intended to be used exclusively by APEX.) |
| 8 | This folder holds lock files for the XML files that are being moved to the PROCESSED subfolder. (This folder is intended to be used exclusively by APEX.) |
| 9 | This folder holds lock files for the XML files that are being moved to the INVALID subfolder. (This folder is intended to be used exclusively by APEX.) |
| 10 | The TIFF images from recorded transactions can be viewed. APEX uses the TEMP subfolder as a work folder when converting Base64 to TIFF. The temporary folder/file path is passed to Windows to allow the default TIFF image viewer to display the recorded TIFF image.) |
APEX Login Panel
To access the APEX Login Panel, click the User Login button, located on the main APEX ribbon:
The following Login Panel will be displayed:
Field Descriptions:
| Field | Description |
|---|---|
| User Name | This is your CeRTNA ERDS or G2G userid. |
| Password | This is your CeRTNA ERDS or G2G password. (Not your token password.) |
| Platform | Select from the list or type in Production-ERDS or Production-G2G |
| Status Icon | When you select or type in a Platform value, APEX will verify that it can communicate with the selected platform. A green circle with a white checkbox, means APEX communicate with the selected Platform. A red circle with an X means APEX is not able to communicate with the selected platform. |
| Refresh Icon | This icon can be clicked to tell APEX to try communicating with the selected platform again. |
| Show Password | Clicking this checkbox will cause your password to be displayed in plain text. |
| Forgot Password | Click this link if you need to reset your password. (More detail later in this document.) |
| Register Workstation | In order to use APEX for sending or retrieving transactions, your workstation must be a registered, certified ERDS workstation. Use this link to submit a registration request for your workstation. (More detail later in this document. |
| Login Button | Once a userid, password, and valid Platform name have been entered, this button will be enabled. Click this button to continue logging into the CeRTNA ERDS and/or G2G workstation. |
| Cancel Button | Click this button to Cancel and close the Login Panel. |
After you have entered your User Name, Password, and Platform you can click the Login button. APEX will then initiate a variety of actions including, verifying your credentials, retrieving and verifying configuration information associated with your user and your organization and APEX will retrieve and verify your PKI Authentication Certificate.
While APEX is performing these actions, the following panel will be displayed:
During the login verification process, you may be prompted to enter the password (PIN) for your USB token. If your token password is required, the following pop-up window will be displayed.
Enter your token password, click the Ok button, and the login verification process will continue forward.
Once the login initialization and verification process completes, you will be presented with the main APEX UI as shown below:
Documentation for the APEX UI can be found further down in this document.
Resetting Your Password
With all of the passwords that we have in our lives, it is not uncommon to forget your password. If you forget your password and you need to have it reset, you can click on the Forgot Password link on the main Login Panel, the following pop-up window is displayed:
In the User Name field, enter the userid for the platform that you selected on the Login Panel and then click the Request Password Change button.
A temporary password will be sent to the e-mail address that is associated with the userid that you entered.
When you receive the temporary password, enter the temporary password into the Password Change Code field and then enter your new password into the New Password and the Confirm New Password fields.
If you are uncertain about the password formatting rules, you can click the question mark icon and the following pop-up window will be displayed, showing you the rules for creating a password:
If you have entered a new password that meets the password formatting requirements, the Change Password button will become enabled and you can click it to change your password.
Register Workstation Panel
Workstations that are used to transmit ERDS or G2G transactions (payloads) must be certified by CeRTNA. The certification process includes a verification that the workstation is configured as outlined in the document Preparing For A System Audit and that an acceptable Microsoft Baseline Security Analyzer report has been submitted to CeRTNA.
The Register Workstation process is the method that APEX uses to ensure that only 'certified' workstations are used for transmitting ERDS or G2G transactions (payloads). If you have installed APEX on a workstation that has not been registered, the buttons for sending and retrieving transactions will not be displayed, which means you will not be able to send and/or retrieve transactions.
If you are installing APEX on a workstation that has been certified by CeRTNA, you can register the workstation by clicking the Register Workstation link on the Login Panel. When you click the Register Workstation link, the following pop-up window is displayed:
All fields are required. Once you have completed filling in the form, click the Register Workstation button and a workstation registration request will be created. CeRTNA staff will receive an e-mail notification that the workstation registration request has been created and a staff member will verify that the ERDS or G2G workstation has been certified. If the workstation has been certified, CeRTNA staff will approve the workstation registration request and this will cause APEX to enable the functionality required to send and retrieve ERDS or G2G transactions.
A confirmation e-mail will be sent to the address provided in the registration request to inform the requester about the status of their registration request.
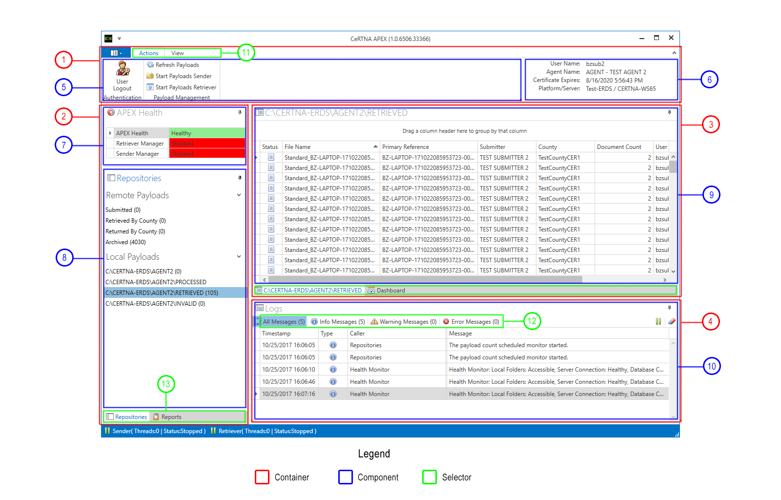
APEX UI Overview
Once a CeRTNA ERDS or G2G user has successfully logged into APEX, they will be presented with the main APEX User Interface (UI).
The APEX UI is managed dynamically based on each users role, organization, and individual permissions. At a high level, the APEX UI is constructed based on the following UI map:
As shown, the main APEX UI contains a series of Containers, Components, and Selectors. Containers will contain one or more APEX functional components. Selectors provide a way to switch between different functional components.
The following table describes each item:
| Item | Name | Description |
|---|---|---|
| 1 | Ribbon Container | This section holds various ribbon components. These components may be buttons that trigger actions or components that simply provide static information. |
| 2 | Feature Container | This area serves as a navigation area for the various features offered by APEX. As described earlier, the features that will be visble will be driven by the users role and organization. Some initial features may include Repository View, Reports, and Administration. The APEX Health feature is a static feature that is visible at all times. |
| 3 | Detail Container | This section contains components that respond dynamically based on feature that has been selected in the Feature Container. |
| 4 | Log Container | This area currently holds the APEX Log Panel. This area may also house the announcements and/or system alerts component. |
| 5 | Actions Component | This ribbon component contains buttons that drive actions. |
| 6 | SysInfo Component | This ribbon component provides static systems information about the current user and the current APEX session. |
| 7 | Health Component | This is a static component that remains visible whenever the APEX window is visible and it provides information about the Health of the current APEX session. |
| 8 | Repositories Component | This component provides a list of both APEX local and remote transaction repositories. Clicking on one of the repository names will cause the Detail Container to update based on the selected repository. |
| 9 | Repository Detail Component | This component provides a list of the item contained in the selected Repository. |
| 10 | Log Panel Component | This is a scrolling log panel that contains real-time event activity. |
| 11 | Ribbon Selector | This selector is used to switch between different Ribbon views. |
| 12 | Log Filter Selector | This selector is used to filter which log messages/events are displayed in the Log Panel container. |
| 13 | Feature Selector | This selector is used to switch between different APEX functional features. |
Additional detail describing each components specific functionality is contained in their respective sections in this document.









